🌿 What is IPv6? §
- Vì IP v4 chỉ được thiết kế để cung cấp 4.3 tỉ địa chỉ IP, và nó sẽ sớm bị sử dụng hết, chính vì vậy mà IPv6 được ra đời với nhiệm vụ chính để thay thế cho IPv4.
- IPv6 cung cấp 3.4 x 10^38 địa chỉ IP riêng biệt.
- Tất cả các địa chỉ IPv6 đều là public và được định tuyến với internet(không có private range).
- Range được xác định từ 0000 -> ffff, format là x.x.x.x.x.x.x.x.x(x là hexadecimal)
- Ví dụ:
- 2001:db6:3333:4444:5555:6666:7777:8888
- :: -> tất cả 8 phần đều là số 0
- 2001:db5:: -> 6 phần cuối đều có số 0
- ::1234:2345 -> 6 phần đầu đều là số 0
- 2001:db6::1234:2356 -> 4 phần ở giữa đều là số 0
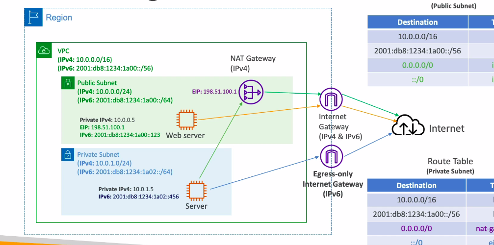
🌿 IPv6 in VPC §
- Lưu ý: Không thể tắt được IPv4 đối với VPC và subnets
- Chúng ta có thể bật thêm IPv6 để làm public IP và sử dụng chung với IPv4.
- Các EC2 Instances sẽ ít nhất phải có 1 public IPv6 và 1 private IPv4.
- Internet Gateway có thể tương thích với cả 2 kiểu IP này.

🌿 IPv6 trong Private Subnet §

- Theo luồng của IPv4, cũng có thể áp dụng cho IPv6 khi muốn kết nối internet, chúng ta sẽ tạo một NATGW ở Public Subnet để điều hướng requests tới Internet Gateway, từ đây sẽ gửi requests lên internet.
- Nhưng với IPv6, có thể trực tiếp tạo một Egress-only Internet Gateway, không cần đi vòng qua 2 thằng trên kia nữa.
- Lưu ý là phải config trên route table để kiểm soát traffic đúng yêu cầu sử dụng.